ComfyUI Tutorial Series 41-50
I'm learning ComfyUI using these tutorials ComfyUI Tutorial Series
Ep01 - Introduction and Installation
Ep02 - Nodes and Workflow Basics
Ep03 - TXT2IMG Basics
Ep04 - IMG2IMG and LoRA Basics
Ep05 - Stable Diffusion 3 Medium
Ep06 - Get 300 Free Art Styles
Ep07 - Working With Text - Art Styles Update
Ep08 - Flux 1: Schnell and Dev Installation Guide
Ep09 - How to Use SDXL ControlNet Union
Ep10 - Flux GGUF and Custom Nodes
Ep11 - LLM, Prompt Generation, img2txt, txt2txt Overview
Ep12 - How to Upscale Your AI Images
Ep13 - Exploring Ollama, LLaVA, Gemma Models
Ep14 - How to Use Flux ControlNet Union Pro
Ep15 - Styles Update, Prompts from File & Batch Images
Ep16 - How to Create Seamless Patterns & Tileable Textures
Ep17 - Flux LoRA Explained! Best Settings & New UI
Ep18 - Easy Photo to Cartoon Transformation!
Ep19 - SDXL & Flux Inpainting Tips with ComfyUI
Ep20 - Sketch to Image Workflow with SDXL or Flux!
Ep21 - How to Use OmniGen in ComfyUI
Ep22 - Remove Image Backgrounds with ComfyUI or Photoshop
Ep23 - How to Install & Use Flux Tools, Fill, Redux, Depth, Canny
Ep24 - Unlock Flux Redux & Inpainting with LoRA
Ep25 - LTX Video – Fast AI Video Generator Model
Ep26 - Live Portrait & Face Expressions
Ep27 - Photo to Watercolor, Oil & Digital Paintings – Workflow
Ep28 - Create Flux Consistent Characters + Train Loras Online
Ep29 - How to Replace Backgrounds with AI
Ep30 - Game Design with AI and Photoshop
Ep31 - ComfyUI Tips & Tricks You Need to Know
Ep32 - How to Create Vector SVG Files with AI
Ep33 - How to Use Free, Local Text-to-Speech for AI Voiceovers
Ep34 - Turn Images into Prompts Using DeepSeek Janus Pro
Ep35 - How to Run ComfyUI in the Cloud
Ep36 - WAN 2.1 Installation – Turn Text & Images into Video!
Ep37 - LTX 0.9.5 Installation, Images to Video Faster Than Ever!
Ep38 - Bring Portraits to Life! Talking Avatar with Sonic
Ep39 - Using WAN 2.1 with LoRAs for Wild Effects: Squish, more
Ep40 - TeaCache: Speed Up Your Workflows with Smart Caching
Ep41 - How to Generate Photorealistic Images - Fluxmania
Ep42 - Inpaint & Outpaint Update + Tips for Better Results
Ep43 - KayTool – Align Nodes, Tweak Image Colors, Monitor
Ep44 - HiDream AI – How to Set Up & Choose the Best Model
Ep45 - Unlocking Flux Dev ControlNet Union Pro 2.0 Features
Ep46 - How to Upscale Your AI Images (Update)
Ep47 - Make Free AI Music with ACE-Step V1
Ep48 - LTX 0.9.7 – Turn Images into Video at Lightning Speed!
Ep49 - txt2video, img2video & video2video with Wan 2.1 VACE
Ep50 - Generate Stunning AI Images for Social Media, 50+ Free
Ep51 - Nvidia Cosmos Predict2 Image & Video
Ep52 - Master Flux Kontext – Inpainting, Editing & Character ..
Ep Nunchaku - Speed Up Flux Dev & Kontext with This Trick
Ep53 - Flux Kontext LoRA Training with Fal AI - Tips & Tricks
Ep54 - Create Vector SVG Designs with Flux Dev & Kontext
Ep55 - Sage Attention, Wan Fusion X, Wan 2.2 & Video Upscale ..
Ep56 - Flux Krea & Shuttle Jaguar Workflows
Ep57 - Qwen Image Generation Workflow for Stunning Results
Ep58 - Wan 2.2 Image Generation Workflows
Ep59 - Qwen Edit Workflows for Smarter Image Edits
Ep60 - Infinite Talk (Audio-Driven Talking AI Characters)
Ep61 - USO - Unified Style and Subject-Driven Generation
Ep62 - Nunchaku Update | Qwen Control Net, Qwen Edit & Inpa..
Ep63 - API Nodes - Run Nano Banana, GPT-5 & Seedream 4
Ep64 - Nunchaku Qwen Image Edit 2509
Ep65 - VibeVoice Free Text to Speech Workflow
Ep66 - Qwen Outpainting Workflow + Subgraph Tips
Ep67 - Fluxmania Nunchaku + Wan2.2 and Rapid AIO Workflows
Ep68 - How to Create Anime Illustrations - NetaYume v3.5
Ep69 - Create Long Videos with LongCat Video Model
Ep70 - Nunchaku Qwen Loras - Relight, Camera Angle & Scene..
Ep71 - QwenVL 3 - Get Prompts From Images & Video
Ep72 - Z-Image Turbo Workflows, ControlNet Esse.. & LoRA Trai..
Ep73 - Final Episode & Z-Image ControlNet 2.0
ComfyUI Tutorial Series Ep 41: How to Generate Photorealistic Images - Fluxmania
ComfyUI Tutorial Series Ep 42: Inpaint & Outpaint Update + Tips for Better Results
ComfyUI Tutorial Series Ep 43: KayTool – Align Nodes, Tweak Image Colors, Monitor Resources
ComfyUI Tutorial Series Ep 44: HiDream AI – How to Set Up & Choose the Best Model
ComfyUI Tutorial Series Ep 45: Unlocking Flux Dev ControlNet Union Pro 2.0 Features
ComfyUI Tutorial Series Ep 46: How to Upscale Your AI Images (Update)
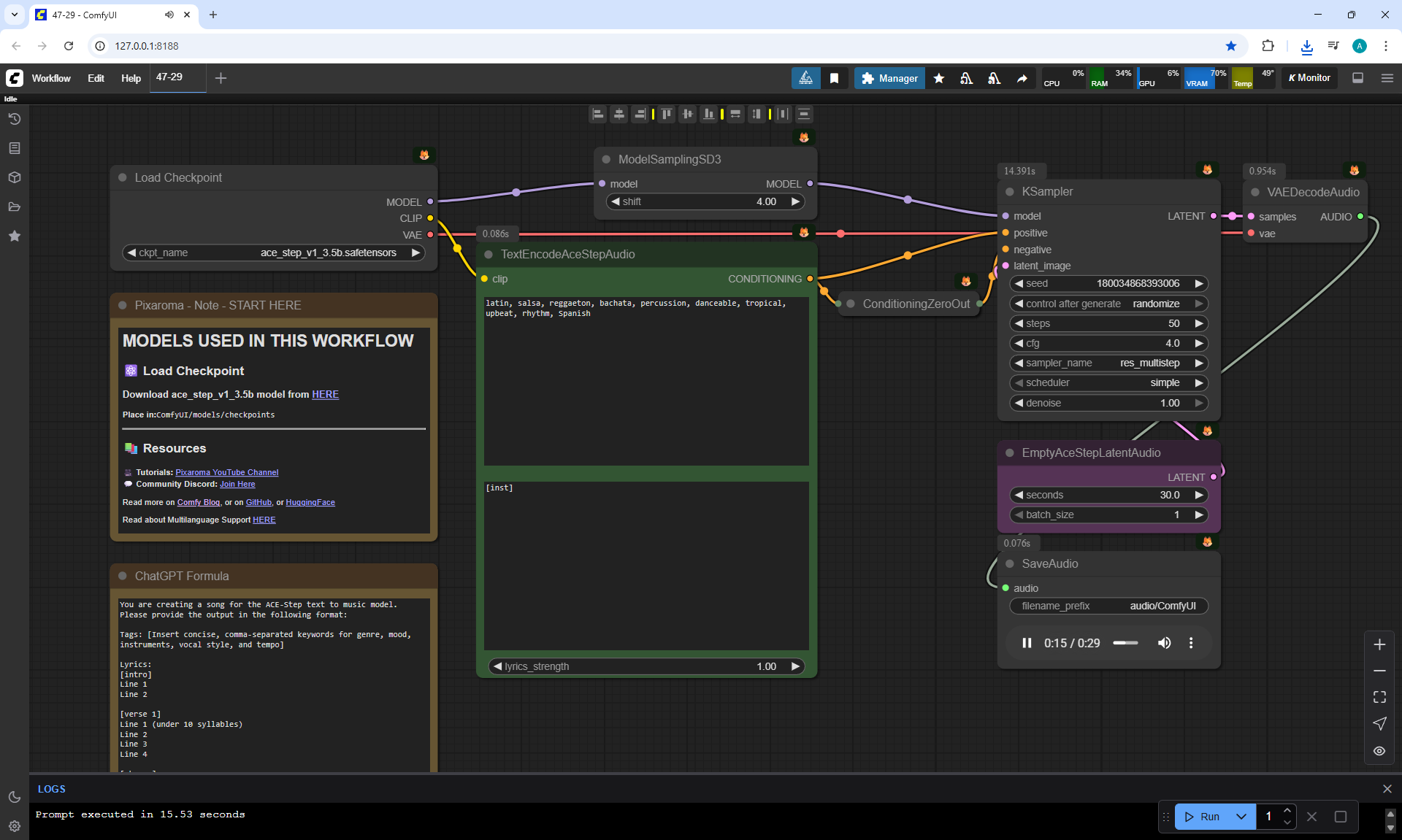
ComfyUI Tutorial Series Ep 47: Make Free AI Music with ACE-Step V1
001.flac
002.flac
003.flac
004.flac
005.flac
006.flac
007.flac
008.flac
009.flac beautiful!
Romantic, soft pop, piano, acoustic guitar, female vocal, emotional, slow tempo, love song, beautiful
[intro]
Soft as rain upon my skin
You’re the place my heart begins
[verse 1]
I was lost, then you appeared
Pulled me close, erased the fear
Every word, a melody
Love was quiet till you found me
[chorus]
Hold me now, don’t let me go
Time stands still, just so you know
Every beat, I’m falling more
You’re the one I’m living for
[verse 2]
Whispers bloom like songs at night
Eyes like stars that steal the light
You and me, we feel like home
In your arms, I’m not alone
[bridge]
All I need is you this way
Love that grows and wants to stay
[chorus]
Hold me now, don’t let me go
Time stands still, just so you know
Every beat, I’m falling more
You’re the one I’m living for
[outro]
You’re the love I waited for
010.flac
011.flac
012.flac
013.flac
014.flac
015.flac
016.flac
017.flac
018.flac
019.flac
020.flac
021.flac
022.flac
023.flac
024.flac
025.flac
026.flac
027.flac
028.flac
029.flac
030.flac
031.flac
032.flac
033.flac
034.flac curiously!
hip hop, chill, male vocals, vlog outro, mid-tempo, modern
[Verse]
That is all for today
Hope I helped in some way
Leave a like, don't delay
Drop a comment, make my day
[outro male vocalist]
Peace out, catch you soon
ComfyUI Tutorial Series Ep 48: LTX 0.9.7 – Turn Images into Video at Lightning Speed!
Prompt:
medium close-up of a fluffy white baby bunny with oversized expressive eyes, sitting in a lush meadow surrounded by softly swaying pastel wildflowers, vibrant green grass illuminated by warm golden sunlight, gentle breeze rippling through the scene, background filled with dreamy blurred trees and puffy white clouds in a clear blue sky, soft focus highlights and rim light accentuating the fur texture, cheerful and innocent mood, highly detailed fur with smooth shading and subtle shadowing under thae bunny, stylized realism with Pixar-like charm, slow circular camera orbit around the bunny to enhance the whimsical and joyful atmosphere
Prompt:
Meteorite landing on a red car, crashing the car and smoke coming out.
Prompt:
Adorable young panda sitting in a wooden tub filled with colorful floating balls, nestled in a lush bamboo forest, soft golden daylight streaming through tall bamboo stalks, warm highlights on fur and water surface, natural depth of field emphasizing the panda’s expressive eyes. The panda looks directly at the camera with curiosity, gently splashing and playing with the balls in the tub, joyful and innocent atmosphere, detailed textures in fur, wood, and bamboo. Camera fixed on a tripod in a steady medium shot, capturing the playful interaction without movement, cinematic framing with subtle focus shifts to enhance realism and storytelling.
Negative prompt:
low quality, worst quality, deformed, distorted, disfigured, motion smear, motion artifacts, fused fingers, bad anatomy, weird hand, ugly
Prompt:
Bearded man in a red and black checkered flannel shirt sitting outdoors in soft afternoon sunlight, background glowing with warm bokeh from green trees, natural and relaxed atmosphere. The man looks directly at the camera with a genuine, friendly smile, subtle breeze moving his hair and beard, textures of fabric and skin rendered in sharp detail. Camera fixed steadily on a tripod in a medium close-up shot, capturing his expression with cinematic depth of field, warm tones, and natural lens flare, evoking a casual yet film-like portrait moment.
Negative prompt:
low quality, worst quality, deformed, distorted, disfigured, motion smear, motion artifacts, fused fingers, bad anatomy, weird hand, ugly
Prompt:
soft medium close-up of a naturally beautiful young woman with glowing skin, long wavy dark brown hair cascading over her shoulders, subtly tousled, gazing into the camera with calm intensity, warm ambient lighting casting gentle shadows across her face, soft golden tones highlighting her cheekbones and collarbone, neutral earthy background with delicate texture, depth of field isolating her from the background with creamy bokeh, light makeup enhancing her features with natural tones and defined brows, shallow depth of field for a cinematic portrait effect, slow dolly-in camera movement to emphasize emotional presence and connection
Negative prompt:
low quality, worst quality, deformed, distorted, disfigured, motion smear, motion artifacts, fused fingers, bad anatomy, weird hand, ugly
Prompt:
sunlit close-up of a smiling young woman with natural makeup and long chestnut brown hair glowing with subtle highlights, standing in a vibrant green park or garden setting, soft lens flare from the sunlight catching strands of hair, warm golden-hour lighting casting gentle shadows on her face and shoulders, clear skin with a few delicate freckles, slight breeze moving her hair naturally, lush blurred foliage in the background with creamy bokeh, authentic and joyful mood, soft color grading with warm tones and a shallow depth of field, slow dolly-out camera movement from her face to subtly reveal the surrounding nature
Negative prompt:
low quality, worst quality, deformed, distorted, disfigured, motion smear, motion artifacts, fused fingers, bad anatomy, weird hand, ugly
Prompt:
Ultra-realistic professional portrait photograph of a beautiful alien warrior woman, looking directly into the camera with a confident, powerful gaze. Her eyes are stunning and luminous, glowing with shifting iridescent colors, captivating and otherworldly. Her skin is smooth, slightly translucent, with faint bioluminescent patterns flowing gently across her face and temples. She wears elegant yet battle-worn futuristic armor with metallic textures, glowing accents, and intricate alien engravings. Her hair resembles a blend of shimmering metallic strands and flowing energy, catching the light like liquid silver. The background is softly blurred with hints of cosmic light and nebula tones, creating depth while keeping focus entirely on her face.
Captured with a Canon EOS R5, RF 85mm f/1.2L lens, studio lighting setup with a soft key light and subtle rim lighting to accentuate contours. Shallow depth of field, cinematic color grading, hyper-detailed, ultra-photorealistic, 8k professional photography, masterpiece.
Prompt:
Ultra-realistic professional portrait photograph of a beautiful green-skinned alien woman, facing the camera and looking directly into the lens with mesmerizing, luminous eyes. Her skin is smooth, natural, and softly textured in shades of green, without tattoos, markings, or extra facial adornments — a pure, natural alien beauty. Her facial structure is elegant and slightly otherworldly, yet harmonious and expressive, with subtle details that distinguish her as non-human while still conveying grace and strength. The background is softly blurred with a neutral studio gradient, ensuring full focus on her face.
Captured with a Canon EOS R5, RF 85mm f/1.2L lens, professional studio setup using soft diffused key lighting and gentle rim light to highlight contours. Shallow depth of field, sharp eyes with creamy bokeh, cinematic color grading, ultra-photorealistic, 8k professional photography, masterpiece.
Prompt:
A hyper-realistic close-up of a futuristic alien humanoid woman with smooth green skin, faint freckles, and subtle biomechanical seams on her bald head. She faces the camera directly under soft, high-contrast studio lighting. The camera is fixed on a sturdy tripod and remains perfectly still, capturing every detail with a shallow depth of field. She gazes sensually into the lens, her blue eyes blinking slowly before curving into a faint, subtle smile. The atmosphere is moody and intimate, evoking a big-budget sci-fi film’s character reveal scene, with a focus on emotional nuance and ultra-sharp cinematic detail.
Основний збій у всіх відео на ltxv - людина розташована не по центру, а зрушена в сторони через рух, смикання камери.
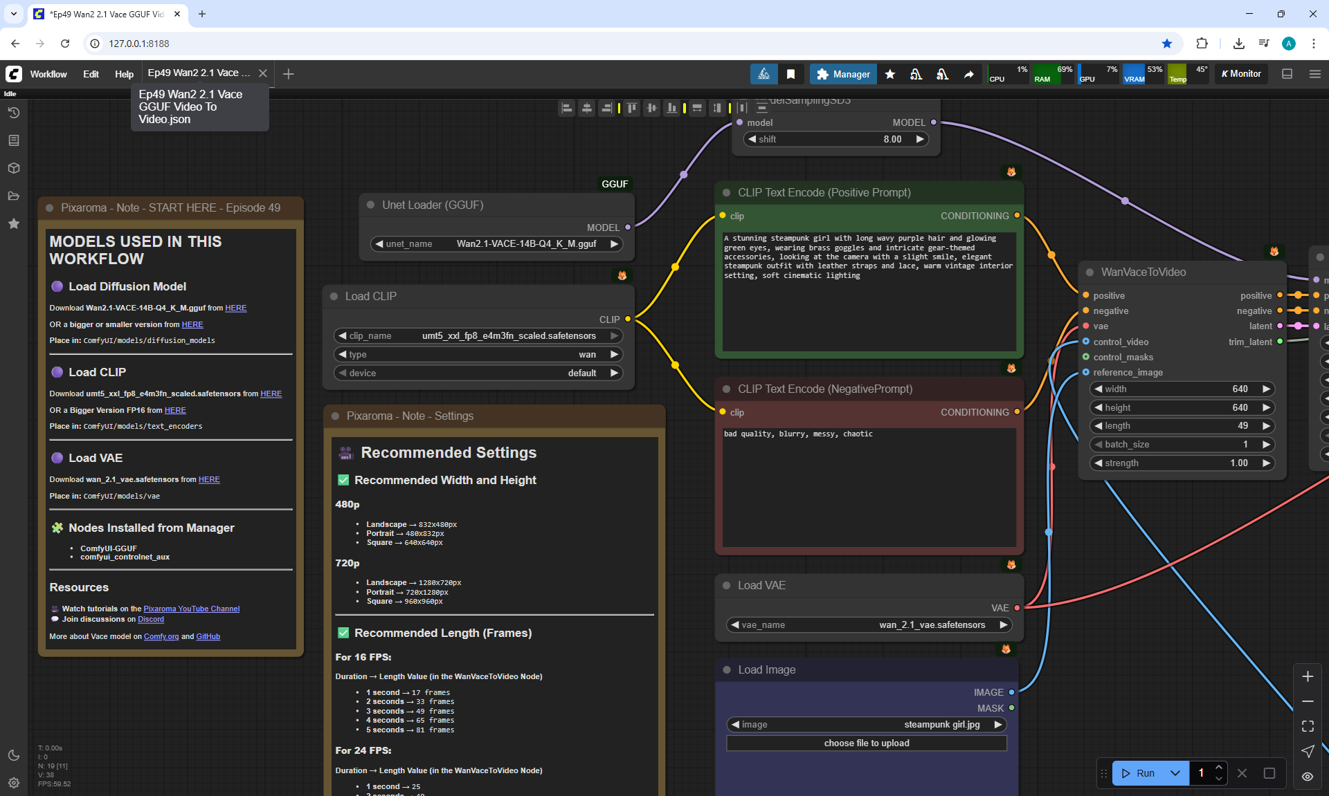
ComfyUI Tutorial Series Ep 49: Master txt2video, img2video & video2video with Wan 2.1 VACE
Prompt:
A cute cartoon bunny hops gently through a fantasy forest, the trees made of colorful candy canes and lollipops, glowing delicious mushrooms scattered along the ground. The environment is vibrant and whimsical, with a magical fairytale atmosphere. Rendered in a high-quality 3D style, soft lighting and rich textures, similar to Pixar animation. The camera begins with a smooth dolly shot following behind the bunny, then circles slightly to the side, revealing the candy forest in depth, creating a cinematic sense of wonder and charm.
Negative prompt:
bad quality, blurry, messy, chaotic
Prompt:
A stunning young woman with long wavy brown hair and radiant skin stands bathed in soft natural light near a window. She smiles subtly and gently moves her head, making her hair sway gracefully around her shoulders. Her hands are not visible anywhere in the frame. The camera is locked on a tripod, perfectly steady, capturing her from the shoulders up with a shallow depth of field. Warm golden-hour sunlight softly illuminates her face, creating delicate highlights and a dreamy bokeh background. The mood is intimate and cinematic, evoking the feeling of an art-house film. Colors are rich and natural with subtle film grain, and the pacing is slow and elegant, emphasizing her gentle head movement and flowing hair.
Negative prompt:
bad quality, blurry, messy, chaotic, hands
Prompt:
A stunning steampunk girl with long wavy purple hair and glowing green eyes, wearing brass goggles and intricate gear-themed accessories, looking at the camera with a slight smile, elegant steampunk outfit with leather straps and lace, warm vintage interior setting, soft cinematic lighting
Negative prompt:
bad quality, blurry, messy, chaotic
Prompt:
Young woman with a chic bob haircut dyed in shades of green, standing in soft golden-hour sunlight. She poses gracefully in a yellow dress with thin straps, gazing directly at the camera. Her expression is calm yet captivating, lips slightly parted as she holds eye contact. The background is softly blurred, with warm bokeh from the sun filtering through leaves. Gentle movement in her hair adds a touch of realism.
Negative prompt:
bad quality, blurry, messy, chaotic
Prompt:
A cinematic close-up of a confident woman with vibrant curly red hair and striking green eyes. She stands in soft natural light, gazing directly into the camera with a calm and captivating expression. During the short 3-second clip, she slowly tilts her head slightly and blinks once. As the video nears its end, her lips gently curve into a soft, natural smile, adding warmth and charm to her presence. The background remains softly blurred, emphasizing her expressive face and glowing curls.
Negative prompt:
bad quality, blurry, messy, chaotic
This girl with a dog's nose and ears I generated it in lesson 23.
Prompt:
A close-up cinematic shot of a young woman with vibrant curly red hair, soft dog-like features on her face including a dark dog nose, subtle fur along her forehead, and tall canine ears. She is standing in a softly lit indoor garden corridor with warm, diffused light filtering through large windows, creating a dreamy atmosphere with blurred green foliage in the background. The camera slowly pushes in from chest-up to a tighter portrait shot as she holds a calm, playful expression, then gradually breaks into a warm, gentle smile at the very end of the 3 seconds. The focus is sharp on her eyes, with shallow depth of field and rich textures in her hair, fur, and surroundings, evoking a cinematic and surreal mood.
Negative prompt:
bad quality, blurry, messy, chaotic
Prompt:
A close-up cinematic shot of a young woman with vibrant purple braided hair, wearing ornate steampunk goggles on her head, a dark leather jacket with brass accents, and a choker adorned with gears and pendants. Neon blue and magenta lights softly glow in the background, creating a futuristic steampunk atmosphere with rich color contrast and shallow depth of field. The camera slowly pushes in from a medium close-up to a tight portrait as she gazes intently at the viewer. In the final moment of the 3 seconds, she transitions into a subtle, warm smile, the neon lights reflecting softly in her eyes to enhance the cinematic mood.
Negative prompt:
bad quality, blurry, messy, chaotic
Prompt:
A cheerful cartoon bunny sitting in a vibrant spring meadow, surrounded by blooming flowers, slowly tilts its head and twitches its nose with curiosity. The bunny blinks and looks around with wide sparkling eyes. Gentle breeze moves the grass and petals. Soft morning light. Slow cinematic camera pan from left to right
Negative prompt:
bad quality, blurry, messy, chaotic
Prompt:
Adorable fluffy cartoon bunny with large expressive eyes sitting in a cozy sunlit diner booth, reaches out with excitement, grabs the small donut on the plate in front, and takes a joyful bite — warm lighting, cute animation style, slow cinematic camera movement focused on the bunny’s face and paws during the action, shallow depth of field with blurred background.
Negative prompt:
bad quality, blurry, messy, chaotic, hands
Prompt:
A young woman with short, curly purple hair and a gentle smile stands in a warmly lit modern apartment. She wears a light gray T-shirt and has a small nose piercing. She looks directly at the camera, blinks naturally, then tilts her head slightly with a curious expression. Soft sunlight from the side highlights the texture of her skin and the vibrant tones in her hair. The mood is calm, intimate, and beautiful. Slow cinematic camera movement.
Negative prompt:
bad quality, blurry, messy, chaotic
Prompt:
Vibrant cyberpunk portrait of a young woman with striking violet hair styled in two thick braids, wearing ornate brass steampunk goggles on her head. She smiles sweetly, turning her head slightly toward the camera with a soft, natural expression. A very gentle breeze moves through her hair, causing only a slight, subtle shake of a few strands to add a sense of life and realism. Her makeup is bold, with shimmering gold eye shadow and defined eyeliner highlighting her piercing blue eyes. She wears a black leather jacket with gold-stitched edges, layered necklaces, and a choker adorned with brass gears and a pearl pendant. The background glows with neon blue, pink, and purple lights, creating a futuristic city ambiance with soft bokeh. The image is sharply focused on her face, showing smooth, realistic skin texture and intricate details of her accessories. Highly detailed, ultra-realistic, cinematic lighting with strong contrast and vivid colors.
Negative prompt:
bad quality, blurry, messy, chaotic
ComfyUI Tutorial Series Ep 50: Generate Stunning AI Images for Social Media (50+ Free Workflows)



































































































































































































































































































































































































































































































































































































































































































































































































































































































































































/Preview/001.png)
/Preview/002.png)
/Preview/003.png)
/Preview/004.png)
/Preview/005.png)
/Preview/006.png)
/Preview/007.png)
/Preview/008.png)
/Preview/009.png)
/Preview/010.png)
/Preview/011.png)
/Preview/012.png)
/Preview/013.png)
/Preview/014.png)
/Preview/015.png)
/Preview/016.png)
/Preview/017.png)
/Preview/018.png)
/Preview/022.png)
/Preview/023.png)
/Preview/019.png)
/Preview/020.png)
/Preview/021.png)
/Preview/024.png)
/Preview/025.png)
/Preview/Screenshot_0.png)
/Preview/Screenshot_1.png)
/Preview/Screenshot_2.png)
/Preview/Screenshot_3.png)
/Preview/Screenshot_4.png)
/Preview/Screenshot_5.png)
/Preview/Screenshot_6.png)
/Preview/Screenshot_7.png)
/Preview/Screenshot_8.png)
/Preview/Screenshot_9.png)
/Preview/Screenshot_10.png)
/Preview/Screenshot_11.png)
/Preview/Screenshot_12.png)
/Preview/Screenshot_13.png)
/Preview/Screenshot_14.png)
/Preview/Screenshot_15.png)
/Preview/Screenshot_16.png)
/Preview/Screenshot_17.png)
/Preview/Screenshot_18.png)
/Preview/Screenshot_19.png)
/Preview/Screenshot_20.png)
/Preview/Screenshot_21.png)
/Preview/Screenshot_22.png)
/Preview/Screenshot_23.png)
/Preview/Screenshot_24.png)
/Preview/Screenshot_25.png)
/Preview/Screenshot_26.png)
/Preview/Screenshot_27.png)
/Preview/Screenshot_28.png)
/Preview/Screenshot_29.png)
/Preview/Screenshot_30.png)
/Preview/Screenshot_31.png)
/Preview/Screenshot_32.png)
/Preview/Screenshot_33.png)







































































































































































































































































































































































































































































/Preview/003.png)
/Preview/004.png)
/Preview/005.png)
/Preview/006.png)
/Preview/007.png)
/Preview/008.png)
/Preview/001.png)
/Preview/022.png)
/Preview/009.png)
/Preview/010.png)
/Preview/011.png)
/Preview/012.png)
/Preview/062.png)
/Preview/016.png)
/Preview/017.png)
/Preview/021.png)
/Preview/002.png)
/Preview/013.png)
/Preview/014.png)
/Preview/015.png)
/Preview/019.png)
/Preview/018.png)
/Preview/020.png)
/Preview/023.png)
/Preview/024.png)
/Preview/025.png)
/Preview/026.png)
/Preview/027.png)
/Preview/028.png)
/Preview/029.png)
/Preview/030.png)
/Preview/031.png)
/Preview/032.png)
/Preview/033.png)
/Preview/034.png)
/Preview/035.png)
/Preview/036.png)
/Preview/037.png)
/Preview/038.png)
/Preview/039.png)
/Preview/040.png)
/Preview/041.png)
/Preview/042.png)
/Preview/043.png)
/Preview/044.png)
/Preview/045.png)
/Preview/065.png)
/Preview/046.png)
/Preview/047.png)
/Preview/048.png)
/Preview/049.png)
/Preview/050.png)
/Preview/051.png)
/Preview/066.png)
/Preview/052.png)
/Preview/053.png)
/Preview/054.png)
/Preview/067.png)
/Preview/055.png)
/Preview/056.png)
/Preview/057.png)
/Preview/058.png)
/Preview/059.png)
/Preview/060.png)
/Preview/061.png)
/Preview/Screenshot_0.png)
/Preview/Screenshot_1.png)
/Preview/Screenshot_2.png)
/Preview/Screenshot_3.png)
/Preview/Screenshot_4.png)
/Preview/Screenshot_5.png)
/Preview/Screenshot_6.png)
/Preview/Screenshot_7.png)
/Preview/Screenshot_8.png)
/Preview/Screenshot_9.png)
/Preview/Screenshot_10.png)
/Preview/Screenshot_11.png)
/Preview/Screenshot_12.png)
/Preview/Screenshot_13.png)
/Preview/Screenshot_14.png)
/Preview/Screenshot_15.png)
/Preview/Screenshot_16.png)
/Preview/Screenshot_17.png)
/Preview/Screenshot_18.png)
/Preview/Screenshot_19.png)
/Preview/Screenshot_20.png)
/Preview/Screenshot_21.png)
/Preview/Screenshot_22.png)
/Preview/Screenshot_23.png)
/Preview/Screenshot_24.png)
/Preview/Screenshot_25.png)
/Preview/Screenshot_26.png)
/Preview/Screenshot_27.png)
/Preview/Screenshot_28.png)
/Preview/Screenshot_29.png)
/Preview/Screenshot_30.png)
/Preview/Screenshot_31.png)
/Preview/Screenshot_32.png)
/Preview/Screenshot_33.png)
/Preview/Screenshot_34.png)
/Preview/Screenshot_35.png)
/Preview/Screenshot_36.png)
/Preview/Screenshot_37.png)
/Preview/Screenshot_38.png)
/Preview/Screenshot_39.png)
/Preview/Screenshot_40.png)
/Preview/Screenshot_41.png)
/Preview/Screenshot_42.png)
/Preview/Screenshot_43.png)
/Preview/Screenshot_44.png)
/Preview/Screenshot_45.png)
/Preview/Screenshot_46.png)
/Preview/Screenshot_47.png)
/Preview/Screenshot_48.png)
/Preview/Screenshot_49.png)
/Preview/Screenshot_50.png)
/Preview/Screenshot_51.png)
/Preview/Screenshot_52.png)
/Preview/Screenshot_53.png)
/Preview/Screenshot_54.png)
/Preview/Screenshot_55.png)
/Preview/Screenshot_56.png)
/Preview/Screenshot_57.png)
/Preview/Screenshot_58.png)
/Preview/Screenshot_59.png)
/Preview/Screenshot_60.png)
/Preview/Screenshot_61.png)
/Preview/Screenshot_62.png)
/Preview/Screenshot_63.png)
/Preview/Screenshot_64.png)
/Preview/Screenshot_65.png)
/Preview/Screenshot_66.png)
/Preview/Screenshot_67.png)
/Preview/Screenshot_68.png)
/Preview/Screenshot_69.png)
/Preview/Screenshot_70.png)
/Preview/Screenshot_71.png)
/Preview/Screenshot_72.png)
/Preview/Screenshot_73.png)
/Preview/Screenshot_74.png)
/Preview/Screenshot_75.png)
/Preview/Screenshot_76.png)
/Preview/Screenshot_77.png)
/Preview/Screenshot_78.png)
/Preview/Screenshot_79.png)
/Preview/Screenshot_80.png)
/Preview/Screenshot_81.png)
/Preview/Screenshot_82.png)
/Preview/Screenshot_83.png)
/Preview/Screenshot_84.png)