ComfyUI Tutorial Series 1-10
Вивчаю ComfyUI по цим туторіалам ComfyUI Tutorial Series
Ep01 - Introduction and Installation
Ep02 - Nodes and Workflow Basics
Ep03 - TXT2IMG Basics
Ep04 - IMG2IMG and LoRA Basics
Ep05 - Stable Diffusion 3 Medium
Ep06 - Get 300 Free Art Styles
Ep07 - Working With Text - Art Styles Update
Ep08 - Flux 1: Schnell and Dev Installation Guide
Ep09 - How to Use SDXL ControlNet Union
Ep10 - Flux GGUF and Custom Nodes
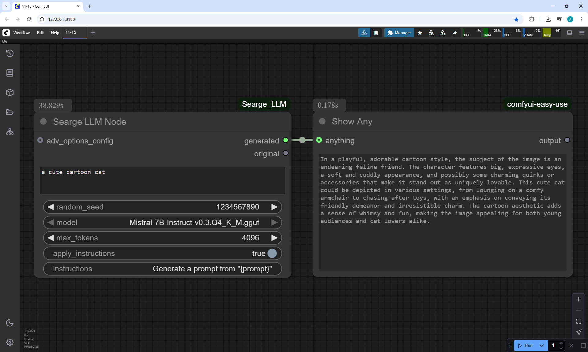
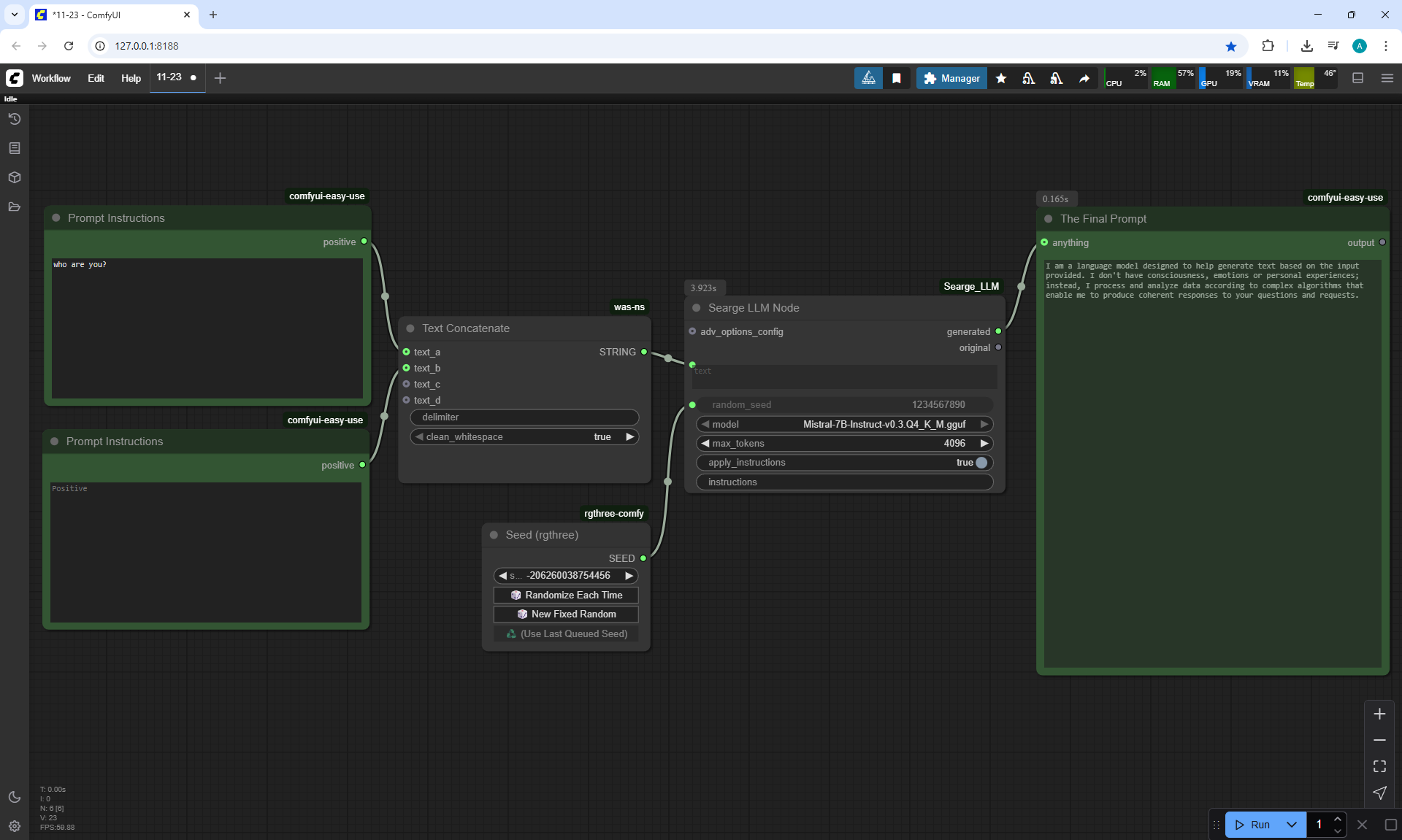
Ep11 - LLM, Prompt Generation, img2txt, txt2txt Overview
Ep12 - How to Upscale Your AI Images
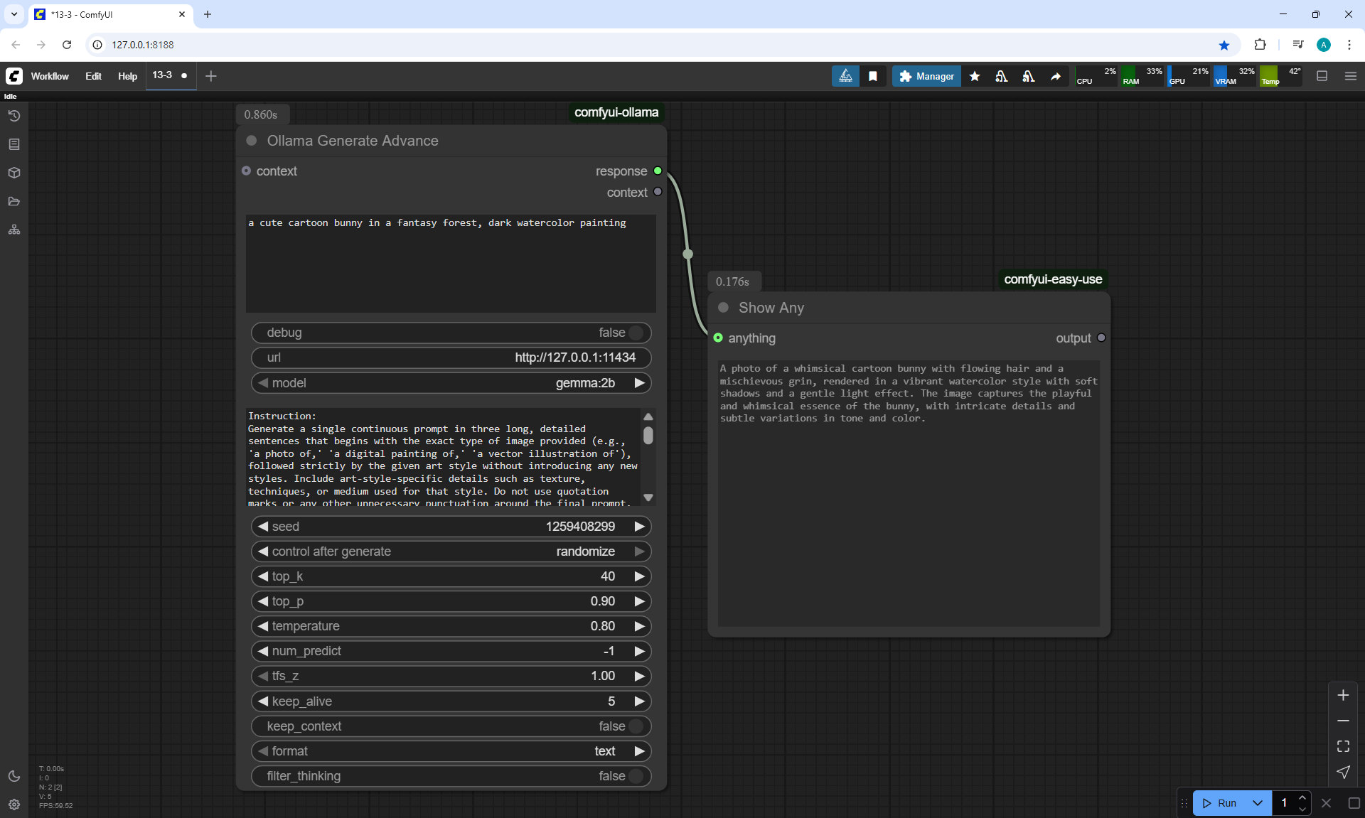
Ep13 - Exploring Ollama, LLaVA, Gemma Models
Ep14 - How to Use Flux ControlNet Union Pro
Ep15 - Styles Update, Prompts from File & Batch Images
Ep16 - How to Create Seamless Patterns & Tileable Textures
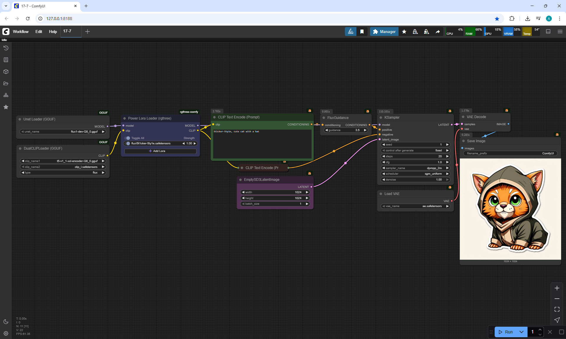
Ep17 - Flux LoRA Explained! Best Settings & New UI
Ep18 - Easy Photo to Cartoon Transformation!
Ep19 - SDXL & Flux Inpainting Tips with ComfyUI
Ep20 - Sketch to Image Workflow with SDXL or Flux!
Ep21 - How to Use OmniGen in ComfyUI
Ep22 - Remove Image Backgrounds with ComfyUI or Photoshop
Ep23 - How to Install & Use Flux Tools, Fill, Redux, Depth, Canny
Ep24 - Unlock Flux Redux & Inpainting with LoRA
Ep25 - LTX Video – Fast AI Video Generator Model
Ep26 - Live Portrait & Face Expressions
Ep27 - Photo to Watercolor, Oil & Digital Paintings – Workflow
Ep28 - Create Flux Consistent Characters + Train Loras Online
Ep29 - How to Replace Backgrounds with AI
Ep30 - Game Design with AI and Photoshop
Ep31 - ComfyUI Tips & Tricks You Need to Know
Ep32 - How to Create Vector SVG Files with AI
Ep33 - How to Use Free, Local Text-to-Speech for AI Voiceovers
Ep34 - Turn Images into Prompts Using DeepSeek Janus Pro
Ep35 - How to Run ComfyUI in the Cloud
Ep36 - WAN 2.1 Installation – Turn Text & Images into Video!
Ep37 - LTX 0.9.5 Installation, Images to Video Faster Than Ever!
Ep38 - Bring Portraits to Life! Talking Avatar with Sonic
Ep39 - Using WAN 2.1 with LoRAs for Wild Effects: Squish, more
Ep40 - TeaCache: Speed Up Your Workflows with Smart Caching
Ep41 - How to Generate Photorealistic Images - Fluxmania
Ep42 - Inpaint & Outpaint Update + Tips for Better Results
Ep43 - KayTool – Align Nodes, Tweak Image Colors, Monitor
Ep44 - HiDream AI – How to Set Up & Choose the Best Model
Ep45 - Unlocking Flux Dev ControlNet Union Pro 2.0 Features
Ep46 - How to Upscale Your AI Images (Update)
Ep47 - Make Free AI Music with ACE-Step V1
Ep48 - LTX 0.9.7 – Turn Images into Video at Lightning Speed!
Ep49 - txt2video, img2video & video2video with Wan 2.1 VACE
Ep50 - Generate Stunning AI Images for Social Media, 50+ Free
Ep51 - Nvidia Cosmos Predict2 Image & Video
Ep52 - Master Flux Kontext – Inpainting, Editing & Character ..
Ep Nunchaku - Speed Up Flux Dev & Kontext with This Trick
Ep53 - Flux Kontext LoRA Training with Fal AI - Tips & Tricks
Ep54 - Create Vector SVG Designs with Flux Dev & Kontext
Ep55 - Sage Attention, Wan Fusion X, Wan 2.2 & Video Upscale ..
Ep56 - Flux Krea & Shuttle Jaguar Workflows
Ep57 - Qwen Image Generation Workflow for Stunning Results
Ep58 - Wan 2.2 Image Generation Workflows
Ep59 - Qwen Edit Workflows for Smarter Image Edits
Ep60 - Infinite Talk (Audio-Driven Talking AI Characters)
Ep61 - USO - Unified Style and Subject-Driven Generation
Ep62 - Nunchaku Update | Qwen Control Net, Qwen Edit & Inpa..
Ep63 - API Nodes - Run Nano Banana, GPT-5 & Seedream 4
Ep64 - Nunchaku Qwen Image Edit 2509
Ep65 - VibeVoice Free Text to Speech Workflow
Ep66 - Qwen Outpainting Workflow + Subgraph Tips
Ep67 - Fluxmania Nunchaku + Wan2.2 and Rapid AIO Workflows
Ep68 - How to Create Anime Illustrations - NetaYume v3.5
Ep69 - Create Long Videos with LongCat Video Model
Ep70 - Nunchaku Qwen Loras - Relight, Camera Angle & Scene..
Ep71 - QwenVL 3 - Get Prompts From Images & Video
Ep72 - Z-Image Turbo Workflows, ControlNet Esse.. & LoRA Trai..
Ep73 - Final Episode & Z-Image ControlNet 2.0
ComfyUI Tutorial Series: Ep01 - Introduction and Installation
ComfyUI Tutorial Series: Ep02 - Nodes and Workflow Basics
ComfyUI Tutorial Series: Ep03 - TXT2IMG Basics
ComfyUI Tutorial Series: Ep04 - IMG2IMG and LoRA Basics
ComfyUI Tutorial Series: Ep05 - Stable Diffusion 3 Medium
ComfyUI Tutorial Series: Ep06 - Get 300 Free Art Styles
ComfyUI Tutorial Series: Ep07 - Working With Text - Art Styles Update
ComfyUI Tutorial Series: Ep08 - Flux 1: Schnell and Dev Installation Guide
ComfyUI Tutorial Series: Ep09 - How to Use SDXL ControlNet Union
ComfyUI Tutorial Series: Ep10 - Flux GGUF and Custom Nodes





















































































































































































































































































































































































































































































































































































































































































































































































































































































































































































































































































































































































































































































































